Для того, чтобы результаты отправлялись пациенту автоматически,до начала формирования проб проверить: в карточке регистрации пациента на вкладке «контакты» нужно указать mail.

А на вкладке «условия обслуживания» — поставить галочку «передавать email пациента подрядчикам»
Отслеживание информации
о результатах лабораторных исследований
Доступ осуществляется через
верхнюю панель
> Журналы > Журнал нарядов
Окно Журнал нарядов содержит информацию обо всех нарядах, созданных в программе.

В этом журнале удобнее всего отслеживать получение результатов, так как появляется признак частичного или полного выполнения заказанных исследований:
выделение желтым цветом

это признак отправки заявок по заказ-наряду в Лабораторный портал.
выделение зеленым цветом

признак полного выполнения заказанных исследований.

обратите внимание, что необходимо нажимать кнопку «обновить»,
а также проверяйте, что не заполнены лишние параметры — их нужно сбросить.
В протоколе электронной истории болезни появляются протоколы с результатами по тестам, полностью заполненным лаборатории.

— можно посмотреть их по кнопке в верхнем меню журнала

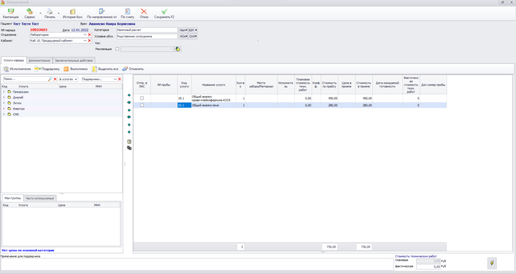
Лабораторные наряды можно использовать без лабпортала, в этом случае мы пропускаем печать штрих-кодов и пропускаем этап транспортировки. При этом сохраняем сам наряд и отслеживаем составляющие позиции для него следующим образом:

Вид– выбор из раскрывающегося списка «Отображать список услуг» . По первой опции в окне внизу появляется панель с таблицей услуг, которые включены в выбранный заказ-наряд.


Высоту панели можно регулировать сплиттерами внизу и вверху.

В верхней панели журнала есть кнопка
Чтобы выполнить переход в форму выбранного наряда можно использовать ее.

когда строка будет отмечена зеленым, то она считается исполненной.

•Подрядчику – позволяет отметить, что проба отправлена подрядчику . при этом появится окно, в котором нужно выбрать соответствующую лабораторию

после этого название лаборатории появится в соответствующей ячейке. (испольнитель)


•Выполнено – нужно нажать сразу после осуществления забора материала для тех услуг, которые осуществляются вами.
•а также – нужно нажать , чтобы зафиксировать получение результатов от подрядчика, когда они придут

после этого услуги наряда примут вид

чтобы сохранить изменения нажмите кнопку

если появится предложение — нужно нажать «да»

В предложенном окошке укажите дату

Если автоматического предложения закрыть наряд не поступит, но все услуги выполнены — закройте наряд, нажав на соответствующую кнопку в верхней панели журнала нарядов.

подытожим
признак частичного (желтый) или полного (зеленым) выполнения исследований

- журнал лабораторных нарядов, помогает нам вести учет пациентов, контролировать движение лабораторных проб, следить за поступлением результатов.
- Необходимо либо работать через транспортировки в лабпортал, либо вручную отмечать все этапы действий в таблице.
- Ежедневно мониторить журнал на предмет полученных результатов, отправлять их пациентам. все строки должны оставаться зелеными
- находить отсутствие результатов и узнавать причины.
