( отделения настраивать в ЦБД: справочник персонала можно и в филиалах)
Настройки возможности записи пациента на прием выполняются для отделения, в котором работает доктор (справочник отделений), Обратите внимание, что настройка отделений является приоритетной. Это значит, что по умолчанию все врачи, которые работают в этом отделении и у которых сформирован график работы, будут отображаться на сайте.

Убедитесь, что эти отделения корректно распределены по группам. Название группы отделений будет отображаться на сайте в качестве шапки. Отделения, входящие в группу отделений, будут отображаться списком под шапкой. Если отделения распределены по нескольким группам, на сайте они также будут размещены в разных блоках.


Если запись в отделение ограничена по полу или возрасту, выполните следующие настройки:
i.Перейдите на вкладку Общие и заполните поля Минимальный возраст пациента, Максимальный возраст пациента, Единица измерения возраста или Пол.
c.Перейдите на вкладку Внешний доступ. Выполните следующие настройки:
i.Поле Отображать на сайте. Выберите один из вариантов. Значение этого поля регламентирует, какое расписание будет отображаться на сайте.
1.»Отображать только врачей» – на сайте будут отображаться врачи, работающие в отделении.
ii.В поле Запись с сайта. Выберите один из вариантов. Значение этого поля регламентирует, на какое время возможна будет запись с сайта.
2.»Разрешена только на свободное время» – запись на прием через сайт будет доступна только на свободное время доктора.
iii.В поле Название для сайта можно вводитьназвание вручную.
iv.В поле Краткое описание для сайта иожно вводить название вручную.
В поле Минимальный интервал до даты записи, дней укажите, как будет отображаться расписание. Если значение равно «0», запись возможна на текущий день, если значение равно «1» – запись возможна на следующий день и т.д.
d.Для детализации настроек нажмите кнопку Добавить в центральной части вкладки внешний доступ. Откроется диалоговое окно Добавление внешнего доступа.
Откройте Справочник персонала(настраивается не только в ЦБД) и выберите врачей, для которых необходимо откорректировать возможность записи на сайт. Выполните следующие настройки:
- Убедитесь, что у выбранных врачей выбрано отделение в поле Отделение по умолчанию на вкладке Основные реквизиты. Убедитесь, что это отделение настроено так, как описано в предыдущем шаге.
- Убедитесь, что для выбранных врачей составлен график работы. Обратите внимание:
- Если в Справочнике отделений в поле Запись с сайта выбраны варианты «Разрешена на свободное время и на резервы» или «Разрешена только на резервы», доктору должны быть добавлены резервы с флагом в колонке Отображать на сайте (инфомате).
- .Отображение врачей в разрезе филиалов, если филиалы настроены через справочник подразделений, зависит от того, какому подразделению принадлежит кабинет, в котором работает конкретный врач. Это значит, что если кабинету присвоено подразделение в справочнике Кабинеты и рабочие места, то врачи, у которых в графике работы указан этот кабинет, также относятся к этому подразделению.
.Перейдите на вкладку Внешний доступ. Выполните следующие настройки:
В поле Отображать на сайте выберите один из вариантов:
1.»Не отображать» – доктор не будет отображаться на сайте;
2.»По умолчанию для сайта» – доктор будет отображаться на сайте;
3.»Отображать всегда» – доктор будет отображаться на сайте.
В поле Название для сайта введете имя сотрудника, которое будет отображаться на сайте. Если поле пустое, на сайте будут отображаться данные поля Имя пользователя.
В поле Краткое описание для сайта введите данные о сотруднике, которые должны отображаться на сайте.
Прейскурант клиники (настраивается в ЦБД)
На вкладке Прейскурант может отображаться как непосредственно прейскурант клиники, так и «магазин» услуг. Прейскурант носит справочный характер и используется для формирования представлений о порядке цен в клинике. В «магазине» услуги могут быть приобретены пациентом через сайт клиники. В этом случае на лицевом счете пациента будет сформирован предварительный счет с данными об услуге. Услуга может быть получена пациентом в клинике.
Для того, чтобы в прейскуранте клиники отображались верные значения, выполните следующие настройки:
.Откройте Справочник отделений. Убедитесь, что в поле Специализация выбраны корректные специализации.

.Откройте прейскурант клиники. Выберите услуги, которые должны отображаться на сайте. Выполните следующие настройки в блоке Внешний доступ вкладки Основные реквизиты:
a.Установите флаг в поле Отображать на сайте.
b.В поле Краткое описание для сайта введите описание услуги, которое будет отображаться на сайте клиники.
Покупка услуг на сайте клиники
Для отображения «магазина» на сайте клиники, выполните следующие настройки:
3.В Справочнике отделений выполните следующие действия:
a.Рекомендуется создать специальную группу отделений для использования в качестве «магазина» и настроить ее отображение. Название отделения, которое будет отображаться на сайте, задается в Справочник отделений на вкладке Внешний доступ поле Название для сайта.
b.Убедитесь, что на вкладке Общие в поле Специализация выбраны корректные специализации.
4.Откройте Справочник филиалов и выберите филиал, для которого настроено отображение. На вкладке Внешний доступ выполните следующие настройки:
a.Установите флаг в поле Отображать прейскурант на сайте.
b.В поле Название прейскуранта для сайта введите текст. Если текст не введен, то в названии прейкуранта будет отображаться текст из поля Название для сайта. Если и этот текст не введен, то в названии прейскуранта будет отображаться текст из поля Полное название вкладки Реквизиты.
5.Откройте прейскурант клиники. Выберите услуги, которые должны отображаться на сайте.
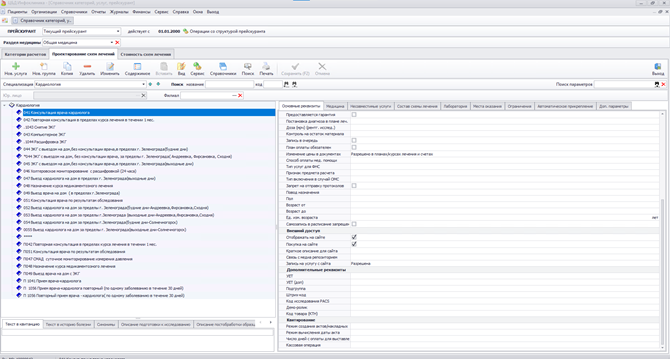
a.На вкладке Проектирование схем лечений в блоке Внешний доступ вкладки Основные реквизиты:

i.Установите флаг в поле Отображать на сайте.
ii.Установите флаг в поле Покупка на сайте.
iii.В поле Краткое описание для сайта введите описание услуги, которое будет отображаться на сайте клиники.
b.На вкладке Стоимость схем лечения введите стоимость для наличных и страховых пациентов. На сайте клиники будут отображаться только услуги, у которых указана цена.

Кратко:
- Настройки возможности записи пациента на прием выполняются для отделения, в котором работает доктор (справочник отделений),
а также непосредственно для самого сотрудника в справочнике персонала (закладка внешний доступ).
Настройки в справочнике персонала будут более приоритетными, чем в справочнике отделений.
Например, можно закрыть доступ к записи к конкретному доктору, но оставить возможность записываться в отделение.
интервал приема указывается в справочнике Категории пациентов, схемы лечений, прайс. Для услуги в основных реквизитах Время работы (мин)
